监管和法律更新

原油价格短期承压:成因、信号与应对策略

监管和法律更新
解析导致原油价格面临近期下行压力的多重因素,识别关键监测指标,评估对生产商、消费者与投资者的影响,并提出应对与布局建议,帮助读者在波动的能源市场中把握机会与风险。

解析导致原油价格面临近期下行压力的多重因素,识别关键监测指标,评估对生产商、消费者与投资者的影响,并提出应对与布局建议,帮助读者在波动的能源市场中把握机会与风险。

近阶段原油价格出现承压态势,市场对短期内油价上涨的预期正被多种利空因素侵蚀。对能源市场、企业和投资者而言,理解造成价格下行的机制、密切关注可以反转局面的关键信号,并据此调整策略,是降低风险与寻求机会的核心。本文从供需基本面、宏观经济、地缘政治、金融因素以及技术面等角度全面梳理近期油价承压的逻辑,并给出实操性强的应对建议与长期展望。 供需基本面是决定油价走向的根基。供给端方面,OPEC+虽多次承诺限产以支撑价格,但部分成员合规性参差不齐,加之美国页岩油的生产弹性显著增强,使得短期供给端仍具韧性。美国钻机数量和产量恢复速度超出市场预期,技术进步和效率提升进一步压低边际开采成本,降低了油价大幅上行的阻力。

与此同时,俄罗斯等主要产油国在面对价格波动时亦展现出策略调整的灵活性,短期内未出现大规模减产以推高价格的共识。 需求端的疲软是压制油价的另一重要因素。全球经济增长放缓迹象明显,制造业采购经理人指数(PMI)与全球贸易数据的回落降低了工业用油需求。中国作为全球最大的石油净进口国之一,其经济复苏节奏和刺激政策的力度直接影响原油需求。若中国增速不及预期或房地产与地方财政问题持续拖累内需,原油需求恢复将被延缓。此外,替代能源和能源效率提升、航空与交通出行模式的结构性变化也在逐步改变长期需求曲线。

宏观金融因素对油价影响不容忽视。美元汇率走强通常对以美元计价的原油形成下行压力,因为强势美元提升了其他货币持有者购买原油的成本,抑制了进口需求。近年来全球央行通胀治理的持续性与加息路径的不确定性增强了市场波动性。当利率上升、流动性收紧时,风险资产承压,商品价格尤其是原油更易被抛售以获取现金或降低风险敞口。 库存数据与季节性因素也在近期放大利空效应。美国能源信息署(EIA)与石油协会(API)的库存报告多次显示成品油与原油库存处于高位,尤其在炼油季节性淡季和运输旺季之间的转变期,炼厂开工率波动导致成品油积压,进一步压缩需求侧对原油的吸纳量。

海运与库存调配的滞后效应也可能在短期内维持价格承压。 地缘政治因素是对冲原油下行空间的重要变量。中东冲突、俄罗斯与西方国家的能源博弈、非洲产油国的政治不稳定等事件,不时会制造供应中断或市场恐慌,从而支撑价格。然而,近期虽有局部紧张局势,但未形成大规模或长期的供应链断裂,市场对这些风险的敏感度呈下降趋势,投资者更注重即时数据与宏观面变化,而非片段性突发事件。 市场结构与投机资金流向也是影响油价的重要方面。期货市场的多空仓位变化,尤其是对冲基金和套利机构的仓位调整,会在短期放大价格波动。

当市场预期需求不佳或供给过剩时,投机性卖盘会加速价格下跌。此外,若期货曲线进入延续性贴水(contango),说明市场当前供给过剩与未来需求不确定,持有实物库存的成本增加,从而进一步打压价格。 技术分析层面,短期均线死叉、交易量萎缩以及关键支撑位被突破,常被视为价格继续下探的信号。许多交易者会在这些技术信号出现时加大卖出或回避风险敞口,形成自我实现的下行压力。与此同时,若缺乏明确的反转信号,如显著的库存下降或突发的供应中断,技术性回弹通常难以持续。 面对原油价格的短期承压,不同市场参与者应采取差异化策略。

对于上游生产商,优化成本结构与提高运营效率是应对低价周期的必然之策,同时可以通过对冲工具锁定部分未来产量价格,以稳定现金流。中游和下游企业应关注库存管理与供应链灵活性,通过调整炼厂运行率和产品销售策略减小市场波动的冲击。对消费者尤其是航空、航运及工业用油大户而言,可利用低价窗口进行合理补给并优化长期采购合约。 投资者则需根据风险偏好与投资期限做出选择。短线投机者应密切跟踪EIA/API库存数据、OPEC+会议动向、美国钻井数据及全球宏观经济指标,利用波动性制定入场与止损规则。中长线投资者应评估能源转型与长期供需基本面的变化,考虑在估值回调时期分批建仓优质能源资产或相关ETF,同时关注现金流稳健的能源公司以降低价格周期带来的风险。

政策制定者与监管机构应意识到油价波动对通胀、产业链与社会稳定的传导效应,并在必要时采取缓冲措施。对依赖进口能源的国家而言,建立或完善战略石油储备体系、推动能源多元化与加速新能源投资,可以增强抗风险能力。货币与财政政策制定者需将能源价格波动纳入通胀评估与宏观政策调整考量,避免因能源价格冲击而导致经济过度波动。 要准确判断何时结束短期承压并回到上行轨道,市场应关注若干关键指标。首先是库存连续下降且超出市场预期,其次是主要产油国采取协调减产并提高合规性,此外是全球经济数据出现明显改善,尤其是中国经济回暖和制造业需求回升将是价格反弹的重要催化剂。最后,若美元出现持续回调或金融市场风险偏好显著上升,油价也可能借势走强。

长期来看,能源转型与减碳目标对原油需求构成结构性挑战。随着可再生能源装机规模扩大、电动车渗透率提升以及工业能效改善,石油在未来能源结构中的比重预计将逐步下降。然而,这一转变并非线性,过渡期内仍会出现多个供需错配的窗口期,使油价呈现阶段性波动。因此,长期投资需同时兼顾化石能源的短中期价值机遇与新能源的增长潜力。 对普遍读者的务实建议是:保持信息敏感度,定期关注官方库存数据、OPEC+声明、美国钻机及产量报告以及全球宏观数据;在面对价格下跌时避免情绪化操作,合理分散持仓并运用对冲工具;企业应优化成本、提升效率并通过合同管理降低价格波动对现金流的冲击。对有能力承担波动风险的投资者,市场低迷期也是布局优质能源资产或长期合约的时机,但应坚持分批进场与风险控制原则。

总结而言,原油价格近期面临多重短期下行动力,包括供给韧性、需求复苏乏力、美元走强与库存高企等因素共同作用。尽管地缘政治或供应意外仍可能提供上行动力,但在这些利好尚未形成持续共识之前,市场更可能维持震荡并承压。对于生产者、消费者与投资者而言,理解这些驱动因素、密切跟踪关键数据并采用分层、灵活的应对策略,是在不确定时代保护资本与抓住机会的有效路径。 。

飞 加密货币交易所的自动交易 以最优惠的价格买卖您的加密货币

下一步
对泰森克虏伯军舰事业部在欧洲海军扩张背景下的市场机会、竞争态势与战略建议的深度解读,关注舰艇需求、技术演进与产业链应对策略
2026年02月12号 22点46分42秒 泰森克虏伯军舰业务迎来逾700亿美元市场:欧洲海军扩张下的机遇与挑战

对泰森克虏伯军舰事业部在欧洲海军扩张背景下的市场机会、竞争态势与战略建议的深度解读,关注舰艇需求、技术演进与产业链应对策略

解析Mama's Creations通过交易实现扩张的战略逻辑、市场背景、交易类型与整合要点,为食品行业从业者与中小企业主提供可操作的增长路径与风险防控建议
2026年02月12号 22点47分20秒 Mama's Creations走上并购之路:食品供应商如何靠交易实现快速增长

解析Mama's Creations通过交易实现扩张的战略逻辑、市场背景、交易类型与整合要点,为食品行业从业者与中小企业主提供可操作的增长路径与风险防控建议

概述当天加密市场上行的主要驱动因素,包括机构资金流、期权市场结构、宏观变量与链上数据表现,并提供对比历史周期的视角与可观测风险点
2026年02月12号 22点48分02秒 为何今日加密货币走高?深度解读 2025年9月30日市场驱动因素与后市展望

概述当天加密市场上行的主要驱动因素,包括机构资金流、期权市场结构、宏观变量与链上数据表现,并提供对比历史周期的视角与可观测风险点

解析摩根大通如何将生成式人工智能与庞大数据、业务系统和组织架构深度融合,探索其技术路径、业务场景、人才与组织变革、合规与风险挑战,以及对银行业与客户的长期影响与应对策略。
2026年02月12号 22点48分43秒 摩根大通的AI蓝图:如何打造全球首个全面智能化巨型银行

解析摩根大通如何将生成式人工智能与庞大数据、业务系统和组织架构深度融合,探索其技术路径、业务场景、人才与组织变革、合规与风险挑战,以及对银行业与客户的长期影响与应对策略。

围绕星巴克最新重组方案与首席执行官布赖恩·尼科尔的转型策略,解读吉姆·克莱默的观点、运营与财务影响、投资判断要点以及未来需密切关注的关键指标,帮助投资者在变化中厘清机会与风险
2026年02月12号 22点49分38秒 吉姆·克莱默详解星巴克大规模转型:策略、风险与投资启示

围绕星巴克最新重组方案与首席执行官布赖恩·尼科尔的转型策略,解读吉姆·克莱默的观点、运营与财务影响、投资判断要点以及未来需密切关注的关键指标,帮助投资者在变化中厘清机会与风险

比较币安币(BNB)与柴犬币(SHIB)在实用性、代币经济学、生态扩展、市场情绪与风险管理等方面的差异,评估两者在长期投资组合中的定位与潜在机会
2026年02月12号 22点50分35秒 BNB暴涨46%后能否超越柴犬币?交换链代币与表情包币的长期投资对比解析

比较币安币(BNB)与柴犬币(SHIB)在实用性、代币经济学、生态扩展、市场情绪与风险管理等方面的差异,评估两者在长期投资组合中的定位与潜在机会

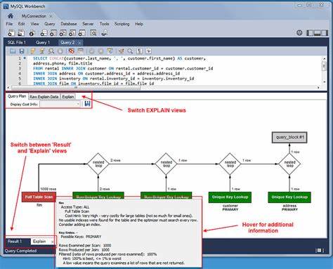
全面介绍 MySQL Workbench 的功能、安装与配置要点、建模与迁移实操以及性能与管理优化策略,帮助数据库工程师和开发者高效使用该工具实现可视化设计与运维管理
2026年02月12号 22点51分12秒 深入掌握 MySQL Workbench:从安装到高级优化的实战指南

全面介绍 MySQL Workbench 的功能、安装与配置要点、建模与迁移实操以及性能与管理优化策略,帮助数据库工程师和开发者高效使用该工具实现可视化设计与运维管理